【導讀】如今,全球汽車行業看到在大多數汽車照明應用中使用LED照明的好處和價值。LED的高能效、使用壽命長、低輻射熱、高可靠性和高流明密度等特性,使其成為一種很有吸引力的技術。
安森美半導體的Strata賦能的汽車LED尾燈評估套件在Strata Development Studio中提供了一個易于使用的平臺,來幫助評估這關鍵汽車應用中的LED系統。
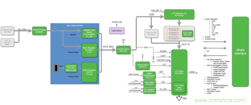
新的評估套件基于可由I2C控制的12通道60 mA LED線性電流驅動器NCV7685,具有以下功能:12個獨立控制的脈寬調制(PWM)通道、可變PWM頻率、通過單個電阻器的電流設定值和LED 診斷。
該方案以安森美半導體的其他關鍵器件為亮點,如CAT5171數字電位器,FPF2193負載開關,NCV47822雙高邊開關,FPF2700可調限流負載開關,NCV8853降壓控制器,NCV5173升壓調節器,NCT375溫度傳感器和NCS214R電流檢測放大器。

圖1:框圖
讓我們演示Strata賦能的汽車LED尾燈評估套件。
● 首先,下載并安裝Strata Developer Studio。
● 然后,將套件隨附的微型USB電纜從開發板上插入運行Strata的PC。
● 連接后,將自動檢測該板,并通過單擊“打開平臺控件”按鈕立即訪問控制用戶界面(UI)。控件UI中的導航選項卡易于使用,旨在提供完整的評估體驗。
左側的第一個選項卡是“汽車演示模式”。選中后,將自動啟用它以模擬普通汽車的尾燈和前燈。默認配置以每分鐘左右方向指示燈均閃爍80次來顯示汽車危險指示燈。
可以使用用戶界面右側的可單擊控件來配置剎車燈,倒車燈,閃光燈和行車燈。必須禁用危險,使用左右閃光燈控件。
以易于使用和直觀的用戶界面,“ LED控制”選項卡可通過直接控制LED驅動器的I2C寄存器、PWN來全面控制12個LED通道。
“電源”選項卡控制輸入電源以及評估板上各種電流、電壓和溫度遙測的讀數。默認電源配置使用USB VBUS的可調輸出升壓轉換器,LED電源的最大功率限制為約2 W。
可以通過香蕉插頭或桶形連接器連接外部電源,以實現更高的功率運行。LED串電壓由板載升壓或降壓電源提供或直接從外部香蕉/桶形連接器提供。
“SAM(獨立模式),OTP(一次性編程)和CRC(循環冗余校驗)”選項卡可通過使用NCV7685來訪問SAM和OTP寄存器,而無需微控制器通過I2C通訊來配置LED驅動器。I2C地址和CRC也可以設置為非默認值。

圖2:平臺控制界面
平臺的完整資料如原理圖、布板、框圖、用戶指南、測試報告、數據表等都在Strata Developer Studio中的“文檔”選項卡下。

圖3:平臺文檔
Strata賦能的汽車LED尾燈評估套件提供測試、測量和控制LED車輛照明中的各種關鍵設計參數的全面的評估經驗,以幫助設計工程師確定該方案是否兼容并完全適合其汽車照明應用。
該汽車LED尾燈方案適用于以下領域:儀表盤、組合尾燈(RCL)、日間行車燈(DRL)、霧燈、中央高位停車燈(CHMSL)陣列、轉向信號燈和其他外部調制應用。
免責聲明:本文為轉載文章,轉載此文目的在于傳遞更多信息,版權歸原作者所有。本文所用視頻、圖片、文字如涉及作品版權問題,請聯系小編進行處理。
推薦閱讀:




